FileZilla
From Research Computing Website
Overview
FileZilla is a free and cross-platform application software which supports FTP, SFTP and FTPS.
Setup files
- Download setup files from FileZilla website
- Make sure you download FileZilla Client.
Installation
- Locate the installation files and double click to start the installation. Read the license agreement and select I agree to proceed with installation.
- Select the install location and click next
- Installation will take less than a minute, then below window will appear, Click Finish



Configuration
This section will guide you to configure FileZilla to start transferring your files to HPC Cluster.
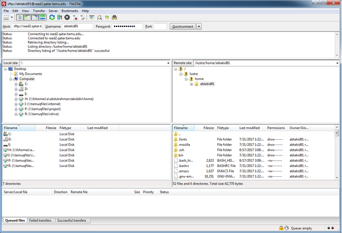
- When you will Open FileZilla Application for the first time it will appear like below
- Type "sftp://raad2.hbku.edu.qa" without quotes in Host field. Enter your HPC Cluster username and password. Leave port empty and click QuickConnect
- If you are using shared computer, select Do not remember password and click Ok. Else, you may select remember passwords.
- Connection will be established, On next pan you will see local files and in right tab you will see remote files in HPC Cluster. You may drag drop files from one pan to other to copy files.



